PX dApp
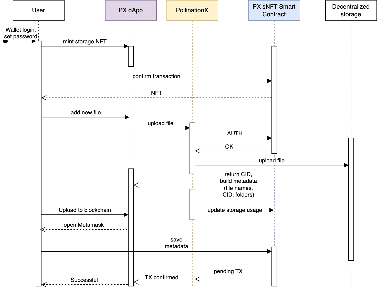
PollinationX dApp is a decentralized application, a developer dashboard and an end-user file hosting service.
Fundamentals
Technicals

Resources
Last updated
PollinationX dApp is a decentralized application, a developer dashboard and an end-user file hosting service.

Last updated